Organizations can now confidently amend contracts knowing their RightAngle users will have the ability to quickly and easily identify those changes with the Enhanced Audit Report.
RightAngle is complex, but with reporting tools like this, you can stay nimble and keep up with the demands of today's market!


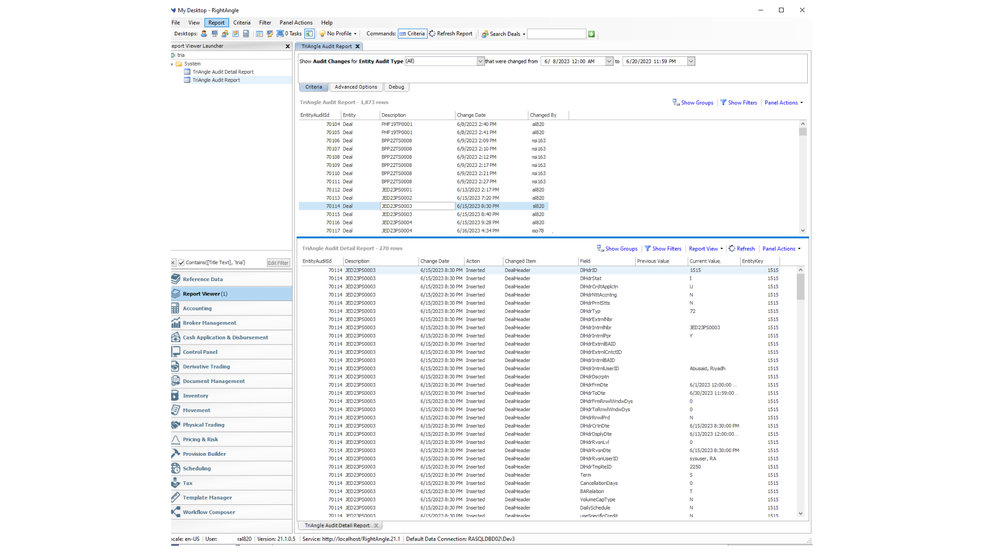
This report enables RightAngle users to identify field changes and amendments quickly and easily for deals or other select business entities. It is unique in that you can filter based on fields that are important to you and your role rather than see all amendments and having to sort through those one by one.
The Triangle Enhanced Audit Report allows you to see deal modifications and associated information to those modifications, including:


Effectively auditing and managing amendments through the life of a deal is vital. Organizations can now amend contracts as needed and do so with the assurance that their RightAngle users can quickly identify these amendments, adjust as needed, and succinctly manage the deal across its lifetime. This flexibility and transparency allow organizations to lead the market and keep up with changes as the market demands with little heavy lifting on the administrative side.